- Отрасли
- Решения
- Клиенты и проекты
- Платформы
- О компании
- Услуги




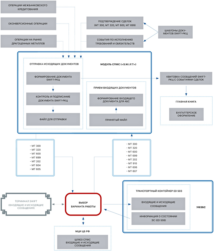
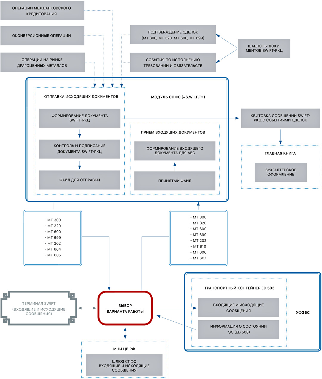
В модуле СПФС («S.W.I.F.T.») автоматизирован весь цикл работы по системе передачи финансовых сообщений (СПФС) платежной системы Банка России (ПС ЦБР) в части обмена сообщениями S.W.I.F.T (отправка и загрузка).

«ПрограмБанк.АБС» позволяет обрабатывать любые списки нежелательных контрагентов «Управленческие приложения без программирования» 29 мая состоялся вебинар «Управление активами и пассивами (ALM)» |
| 1989-2025 © ПрограмБанк тел.: +7(495) 651-84-84 info@programbank.ru |
Мы в соцсетях: |
![]() |
![]() |
![]() |
Карта сайта |
| Политика по обработке персональных данных | |||||