- Отрасли
- Решения
- Клиенты и проекты
- Платформы
- О компании
- Услуги




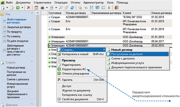
В банковской системе «ПрограмБанк.АБС» автоматизирована работа с депозитными договорами юридических лиц. Как и кредитные операции, операции по привлечению средств на депозиты реализованы на основе продуктового подхода.
Таким образом, расчет процентов, открытие счетов, бухгалтерское оформление и другие операции выполняются автоматически на основании параметров выбранного продукта.
Продуктовые настройки включают пакет возможных операций в рамках жизненного цикла продукта. Операции внесения на депозит могут формироваться также из модуля «Расчетно-кассовое обслуживание».

При этом на основе готового депозитного продукта для каждого клиента может быть создано индивидуальное предложение. Таким образом, банк может совместить массовое обслуживание и индивидуальный подход к клиенту.


Все операции могут выполняться в автоматическом или ручном режиме:
«ПрограмБанк.АБС» позволяет обрабатывать любые списки нежелательных контрагентов «Управленческие приложения без программирования» 29 мая состоялся вебинар «Управление активами и пассивами (ALM)» |
| 1989-2025 © ПрограмБанк тел.: +7(495) 651-84-84 info@programbank.ru |
Мы в соцсетях: |
![]() |
![]() |
![]() |
Карта сайта |
| Политика по обработке персональных данных | |||||