- Отрасли
- Решения
- Клиенты и проекты
- Платформы
- О компании
- Услуги





В хранилище используется надежная система безопасности.
Защита данных реализована на уровне СУБД, что делает невозможным несанкционированный доступ к данным даже для технически грамотного злоумышленника.
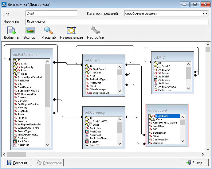
Гибкая система разграничения прав (рис. 3) позволяет организовывать доступ к данным на уровне конкретных документов, подразделений, операций и прочих бизнес-объектов (рис. 4) в строгом соответствии с полномочиями конкретного пользователя.
|
|
Рис. 3. Права доступа к содержимому таблицы хранилища | Рис. 4. Права доступа к функциям системы |
«ПрограмБанк.АБС» позволяет обрабатывать любые списки нежелательных контрагентов «Управленческие приложения без программирования» 29 мая состоялся вебинар «Управление активами и пассивами (ALM)» |
| 1989-2025 © ПрограмБанк тел.: +7(495) 651-84-84 info@programbank.ru |
Мы в соцсетях: |
![]() |
![]() |
![]() |
Карта сайта |
| Политика по обработке персональных данных | |||||