Межбанковские кредиты в «ПрограмБанк.АБС»
Подсистема «Межбанковские кредиты» (МБК) предназначена для автоматизации всего спектра задач, связанных с договорами межбанковского кредитования.
Функционал модуля:
- Ведение межбанковских продуктов.
- Ведение договоров межбанковского кредитования.
- Учет и оформление сделок привлечения и размещения на рынке МБК.
- Пролонгация сделок (как на всю сумму сделки, так и на ее часть).
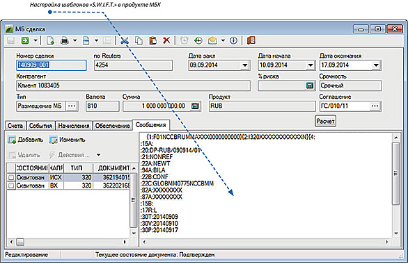
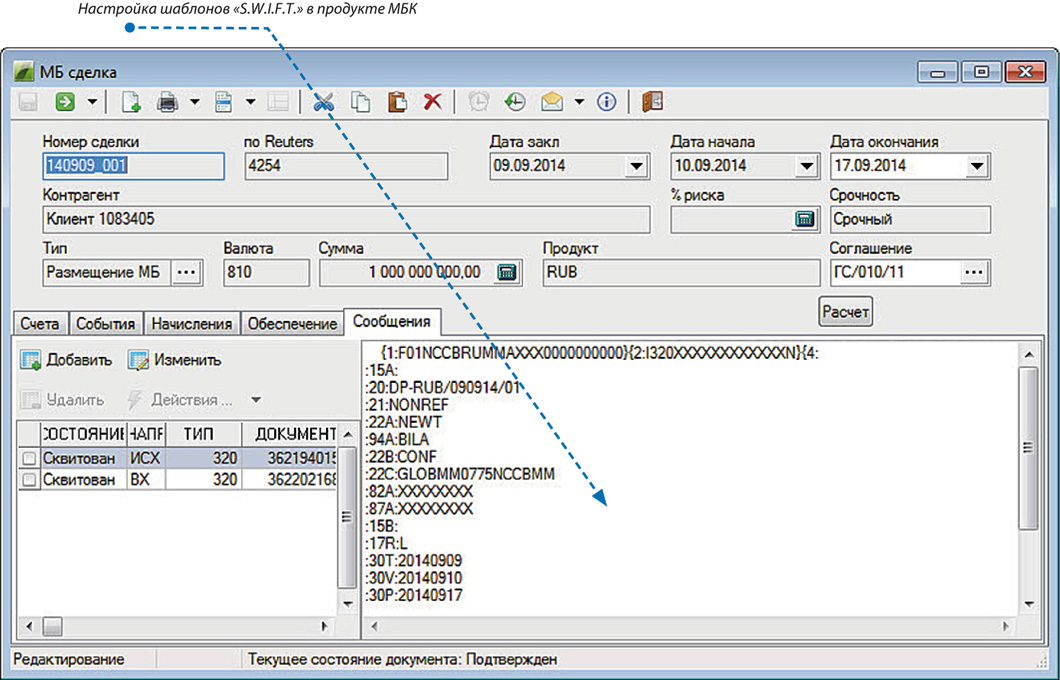
- Квитовка платежей по сделкам. Формирование и обработка подтверждений по сделкам в формате SWIFT: MT320, MT202.
- Отслеживание графика исполнения требований и обязательств по сделкам.
- Автоматическая обработка данных по сделкам в формате Dealing 2000.
- Расчет наращенных процентов.
- Автоматическое формирование реквизитов документов на основании ранее заведенной информации о контрагентах по сделкам МБК.
- Импорт сделок из файла (в формате Excel).
- Формирование бухгалтерских документов на основании сделок МБК (включая автоматическое открытие счетов).
- Формирование оперативной отчетности: «Процентная ведомость», «Отчет по привлеченным/ размещенным средствам», «Список сделок МБК» и т.д.

Рис. 8. Настройка счетов в продукте межбанковского кредитования

Рис. 9. Настройка шаблонов SWIFT в продукте МБК